전장용 Wiring Harness 전문 생산 기업 유라는 자사의 전장 설계 CAD 솔루션 ‘CADvizor’에 AI 챗봇 기반 설계 지원 기능을 새롭게 도입했다고 밝혔다. 이번 기술은 복잡한 전장 Wiring Harness 설계의 효율성과 정확성을 획기적으로 개선하며, 설계 자동화를 가속화할 것으로 기대된다.
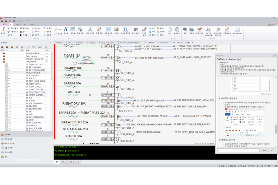
CADvizor에 적용된 AI 챗봇은 전용 매뉴얼과 설계 데이터베이스를 기반으로 학습된 전장 설계에 특화된 지능형 지원 도구로, 설계자가 자연어로 질문하면 즉시 필요한 정보를 제공한다. 메뉴의 위치 안내, 부품 추천, 도면 삽입 등 다양한 기능을 통합적으로 지원하며, 복잡한 매뉴얼 검색 없이도 설계의 흐름을 유지할 수 있다. 또한 한국어, 영어, 중국어 등 다국어 지원을 통해 글로벌 협업 환경에서도 원활한 소통이 가능하다.
AI 챗봇은 사용자의 설계 의도를 파악해 최적의 부품을 추천하고, 도면에 자동으로 배치하는 기능을 제공한다. 예를 들어 ‘특정 스펙의 가격이 저렴한 커넥터 추천해줘’ 또는 ‘24V 10A 릴레이를 추천해줘’, ‘MG 060 시리즈 중 재고가 많은 커넥터를 추천해줘’와 같은 질의를 입력하면 조건에 맞는 부품을 검색해 즉시 도면에 삽입할 수 있다. 이를 통해 설계 시간 단축과 정확도 향상이라는 두 가지 효과를 동시에 얻을 수 있다.
CADvizor는 AI 기반 자동화 설계 기능을 통해 배선, 회로 블록, 부품 배치를 자동으로 도면에 반영한다. 특히 전압강하 및 과전류 시뮬레이션 기능은 회로의 안정성을 사전에 검증하고 오류를 최소화하는데 기여한다. 해당 기능에 전기 설계와 3D 모델링을 통합하는 경우 최대 설계 효율을 기대할 수 있고 재설계 시간도 크게 줄일 수 있다.
이처럼 AI 기반 전장 설계 지원 기술은 단순한 보조 도구를 넘어 설계 효율과 정확성을 극대화하며 전체 설계 프로세스를 혁신하는 핵심 기술로 자리 잡고 있다. CADvizor는 AI 기술과 전장 설계 노하우를 결합해 산업 전반의 설계 자동화를 선도해 나갈 전망이다.
AI포스트(AIPOST) 유형동 수석기자 aipostkorea@naver.com

